Mechanical properties and multi-objective optimization of reinforced re-entrant honeycomb sandwich structures under bending load
-
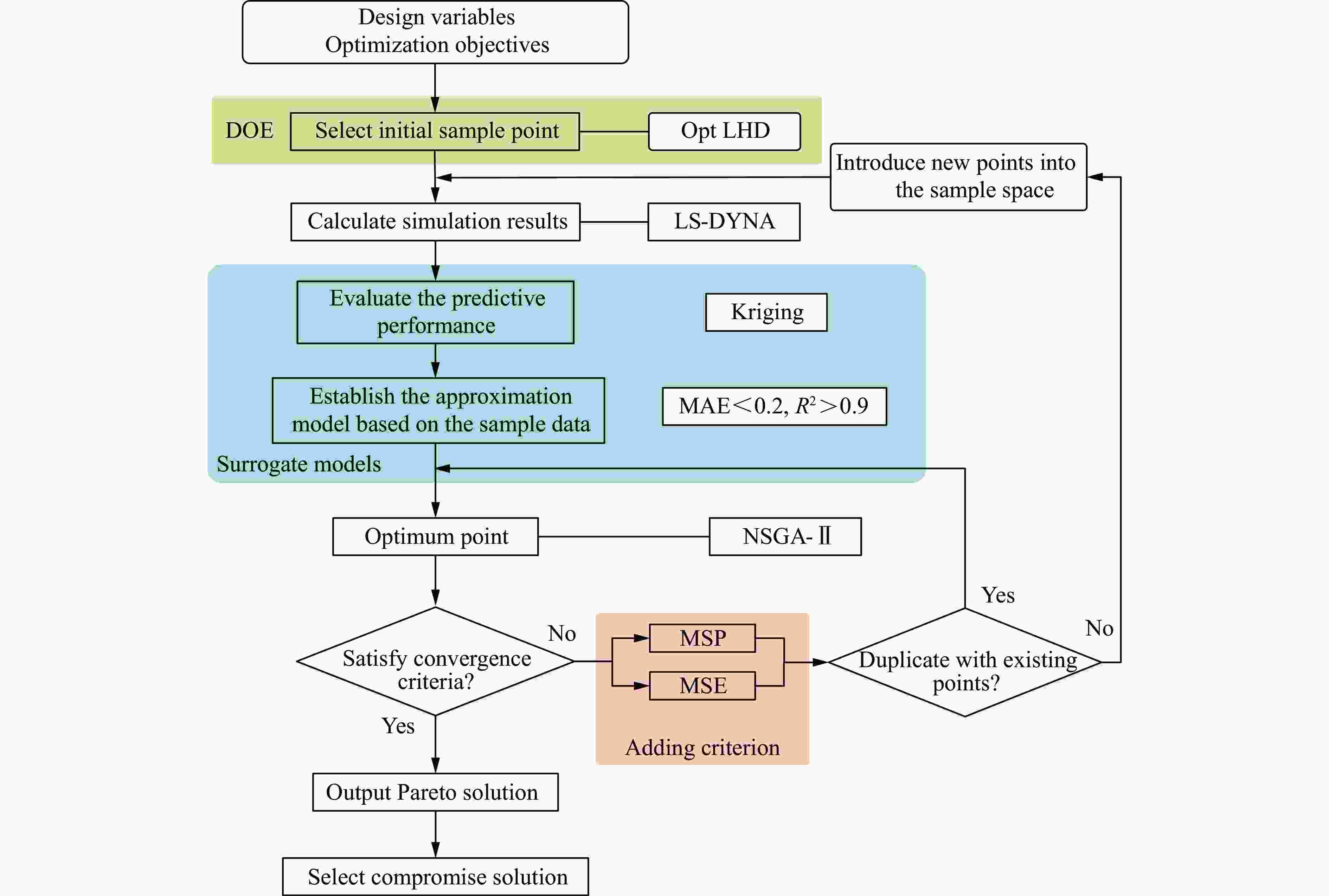
摘要: 内凹蜂窝的悬链线增强方法通过同步改善中空结构提升承载、增强负泊松比效应、改善变形模式、利用悬链线结构高承载实现耐撞性的显著提升,在此基础上提出增强内凹蜂窝夹层梁。采用“冲压+粘接”方法分别制造传统、增强内凹蜂窝夹层梁金属样件开展三点弯曲实验,结果显示:悬链线结构通过抑制传统内凹蜂窝侧胞壁绕节点的旋转变形将其初始塑性变形后承载力的下降比例由29.3%减小至6.6%。相较于传统内凹蜂窝夹层梁,等相对密度增强内凹蜂窝夹层梁的最大承载力、能量吸收分别提高26.7%、8.9%。开展参数化研究确定面板、芯层壁厚对夹层梁三点弯曲力学行为均具有显著影响。基于参数化研究结果开展以面板、芯层壁厚为变量的夹层梁抗冲击性能多目标优化,相较于夹层梁初始结构,优化后夹层梁最大承载力和能量吸收分别提高64.9%和46.9%。与面内、面外传统蜂窝夹层梁分别进行等壁厚、等质量下的抗冲击性能对比,证明提出增强内凹蜂窝夹层梁更优异的吸能防护性能。研究结果可为传统蜂窝夹层结构的强化设计提供有益指导。Abstract: The catenary reinforced method can enhance the crashworthiness of re-entrant honeycomb (RH) by avoiding hollow structural characteristics, strengthening negative Poission’s ratio effect, and utilizing the high load-bearing effectiveness of catenary structures. Based on the above effects the sandwich beam with reinforced RH (RRH) was proposed. The metallic specimens from the proposed structure were fabricated for three-point bending tests. Results show that the introduced catenary structure can limit the rotation deformation of inclined cell walls around vertices, and the drop in load-bearing force after initial plastic deformation is reduced from 29.3% to 6.6%. Compared to classical RH cored beams, the maximum load-bearing force and energy absorption of RRH ones can be improved by 26.7% and 8.9%, respectively. A parametric analysis was conducted to reveal that the thicknesses of front facesheet, back facesheet, and core had a significant effect on deformation behavior and energy absorption of RRH cored sandwich beams. The thickness of front facesheets, cores, and back facesheets was employed as optimization variables, and the mass, maximum load-bearing force, and energy absorption were used as optimization objectives to perform the multi-objective optimization of RRH cored sandwich beams. The optimized sandwich beam exhibits increases of 64.9% in maximum load-bearing capacity and 46.9% in energy absorption. The impact resistance of conventional honeycomb sandwich beams under in-plane and out-of-plane loading was compared at identical wall thickness and mass, respectively. Analysis demonstrated the superior energy-absorbing protective performance of the proposed RRH sandwich beams. The research results can provide useful guidance for the reinforcement design of honeycomb cored sandwich beams.
-
Key words:
- re-entrant honeycomb /
- sandwich beams /
- three point bending /
- reinforcement design /
- energy absorption
-
表 1 部分样本点
Table 1. Partial sample points
序号 tf/mm tb/mm tc/mm m/g Ea/J Fm/N 1 1.513 1.154 0.172 100.9 13.9 470.0 2 2.282 2.333 0.146 115.3 14.1 540.0 3 1.923 3.000 0.121 119.1 12.6 489.0 ⋮ ⋮ ⋮ ⋮ ⋮ ⋮ ⋮ 38 2.487 1.718 0.127 227.4 36.4 769.0 39 1.615 2.538 0.056 235.0 31.4 770.5 40 2.436 2.077 0.294 256.4 33.6 723.0 表 2 部分优化解(从Pareto解集中选择)和相关设计变量
Table 2. Partial optimal solution selected from Pareto solution set and related design variable
No. tf/mm tc/mm tb/mm m/g Ea/J Fm/N 0 2.00 0.05 2.00 149.32 11.12 494.35 1 0.91 0.24 1.53 149.32 18.27 730.04 2 0.91 0.24 1.53 149.39 18.29 730.50 3 0.91 0.25 1.64 153.23 19.36 742.53 4 0.91 0.25 1.64 153.24 19.36 742.58 5 0.89 0.25 1.54 152.19 18.79 743.51 6 0.90 0.25 1.55 152.11 18.78 743.88 7 0.91 0.25 1.55 152.14 18.76 744.16 8 0.91 0.25 1.56 152.29 18.81 744.86 9 0.92 0.25 1.56 152.37 18.77 745.57 10 0.92 0.25 1.56 152.38 18.77 745.61 11 0.93 0.25 1.56 152.39 18.76 745.74 12 0.93 0.25 1.55 152.59 18.78 746.58 13 0.93 0.25 1.58 153.15 18.96 748.61 表 3 优化结果验证与优化前后对比
Table 3. Verification of optimal solution and before and after comparison of optimization
No. m/g 响应 Ea/J Fm/N 0 153.30 初始值 11.12 494.35 4 153.24 优化值 19.36 742.53 有限元解 18.84 726.31 13 153.15 优化值 18.96 748.61 有限元解 18.13 719.35 -
[1] GUO H Y, ZHANG J X. Performance-oriented and deformation-constrained dual-topology metamaterial with high-stress uniformity and extraordinary plastic property [J]. Advanced Materials, 2025, 37(7): 2412064. DOI: 10.1002/adma.202412064. [2] PALOMBA G, EPASTO G, CRUPI V. Lightweight sandwich structures for marine applications: a review [J]. Mechanics of Advanced Materials and Structures, 2022, 29(26): 4839–4864. DOI: 10.1080/15376494.2021.1941448. [3] GUO H Y, YUAN H, ZHANG J X, et al. Review of sandwich structures under impact loadings: experimental, numerical and theoretical analysis [J]. Thin-Walled Structures, 2024, 196: 111541. DOI: 10.1016/j.tws.2023.111541. [4] WU X W, GUO H Y, ZHANG J X. Bi-surface induction in biomimetic multi-gradient foam-filled tubes with enhanced energy absorption: theory, experiment, and simulation [J]. Journal of Applied Mechanics, 2025, 92(5): 051010. DOI: 10.1115/1.4068061. [5] 余同希, 朱凌, 许骏. 结构冲击动力学进展(2010-2020) [J]. 爆炸与冲击, 2021, 41(12): 121401. DOI: 10.11883/bzycj-2021-0113.YU T X, ZHU L, XU J. Progress in structural impact dynamics during 2010-2020 [J]. Explosion and Shock Waves, 2021, 41(12): 121401. DOI: 10.11883/bzycj-2021-0113. [6] 周睿, 岳增申, 徐轩, 等. 多级金属波纹夹层结构的抗强动冲击特性 [J]. 爆炸与冲击, 2024, 44(11): 113102. DOI: 10.11883/bzycj-2023-0296.ZHOU R, YUE Z S, XU X, et al. Dynamic responses of metallic hierarchical corrugated sandwich beams under shock loadings [J]. Explosion and Shock Waves, 2024, 44(11): 113102. DOI: 10.11883/bzycj-2023-0296. [7] 黄治镡, 何成龙, 王玉浩, 等. 铝/CFRP面板蜂窝夹层结构低速冲击特性 [J/OL]. 复合材料学报, (2025-02-24)[2025-06-04]. https://doi.org/ 10.13801/j.cnki.fhclxb.20250224.001. DOI: 10.13801/j.cnki.fhclxb.20250224.001.HUANG Z T, HE C L, WANG Y H, et al. Low-velocity characteristics of honeycomb sandwich structure with Al/CFRP face-sheets [J/OL]. Acta Materiae Compositae Sinica, (2025-02-24)[2025-06-04]. https://doi.org/ 10.13801/j.cnki.fhclxb.20250224.001. DOI: 10.13801/j.cnki.fhclxb.20250224.001. [8] YUAN G, HUANG H W. Energy absorption characteristics and optimization of three-beam star honeycomb [J]. Mechanics of Advanced Materials and Structures, 2023, 30(8): 1559–1573. DOI: 10.1080/15376494.2022.2037171. [9] NAJAFI M, AHMADI H, LIAGHAT G. Investigation on the flexural properties of sandwich beams with auxetic core [J]. Journal of the Brazilian Society of Mechanical Sciences and Engineering, 2022, 44(2): 61. DOI: 10.1007/s40430-022-03368-3. [10] ZHANG W, YIN S, YU T X, et al. Crushing resistance and energy absorption of pomelo peel inspired hierarchical honeycomb [J]. International Journal of Impact Engineering, 2019, 125: 163–172. DOI: 10.1016/j.ijimpeng.2018.11.014. [11] YOU J F, ZHANG H C, ZHU H X, et al. The high strain compression of micro- and nano-sized random irregular honeycombs [J]. Materials Research Express, 2016, 3(9): 095023. DOI: 10.1088/2053-1591/3/9/095023. [12] LV H Y, SHI S S, CHEN B Z, et al. Low-velocity impact response of composite sandwich structure with grid-honeycomb hybrid core [J]. International Journal of Mechanical Sciences, 2023, 246: 108149. DOI: 10.1016/j.ijmecsci.2023.108149. [13] 袁敏, 徐峰祥, 龚铭远. 梯度厚度负泊松比蜂窝材料面内冲击特性 [J]. 塑性工程学报, 2021, 28(6): 192–199. DOI: 10.3969/j.issn.1007-2012.2021.06.025.YUAN M, XU F X, GONG M Y. In-plane impact performance of honeycomb material with gradient thickness and negative Poisson’s ratio [J]. Journal of Plasticity Engineering, 2021, 28(6): 192–199. DOI: 10.3969/j.issn.1007-2012.2021.06.025. [14] 蒋舟顺, 徐峰祥, 邹震, 等. 爆炸载荷下正弦曲边三维负泊松比夹芯板的动态响应和吸能特性 [J]. 爆炸与冲击, 2024, 44(2): 021001. DOI: 10.11883/bzycj-2023-0214.JIANG Z S, XU F X, ZOU Z, et al. Dynamic response and energy absorption properties of sinusoidally curved three-dimensional negative Poissonʼs ratio sandwich panels subjected to blast loading [J]. Explosion and Shock Waves, 2024, 44(2): 021001. DOI: 10.11883/bzycj-2023-0214. [15] JEONG S, YOO H H. Shape optimization of bowtie-shaped auxetic structures using beam theory [J]. Composite Structures, 2019, 224: 111020. DOI: 10.1016/j.compstruct.2019.111020. [16] LU Z X, LI X, YANG Z Y, et al. Novel structure with negative Poisson's ratio and enhanced Young’s modulus [J]. Composite Structures, 2016, 138: 243–252. DOI: 10.1016/j.compstruct.2015.11.036. [17] ZOU Z, XU F X, NIU X Q, et al. In-plane crashing behavior and energy absorption of re-entrant honeycomb reinforced by arched ribs [J]. Composite Structures, 2023, 325: 117615. DOI: 10.1016/j.compstruct.2023.117615. [18] ZOU Z, XU F X, NIU X Q, et al. In-plane crashing behavior and energy absorption of graded re-entrant honeycombs reinforced by catenary [J]. Thin-Walled Structures, 2024, 203: 112253. DOI: 10.1016/j.tws.2024.112253. [19] ZOU Z, REID S R, TAN P J, et al. Dynamic crushing of honeycombs and features of shock fronts [J]. International Journal of Impact Engineering, 2009, 36(1): 165–176. DOI: 10.1016/j.ijimpeng.2007.11.008. [20] SANTOSA S P, WIERZBICKI T, HANSSEN A G, et al. Experimental and numerical studies of foam-filled sections [J]. International Journal of Impact Engineering, 2000, 24(5): 509–534. DOI: 10.1016/S0734-743X(99)00036-6. [21] 余同希, 卢国兴, 张雄. 能量吸收: 结构与材料的力学行为和塑性分析 [M]. 北京: 科学出版社, 2019: 2–17. -


下载: